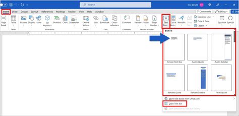
how to insert picture in word
how to insert picture in word. There are any references about how to insert picture in word in here. you can look below.
Showing posts matching the search for how to insert picture in wordTags :
Citrine Crystal Drawing, City Scenery Drawing Easy, Clarence Drawings, Clarinet Drawing Easy, Clarinet Drawing Simple, Classroom Drawer Organizer, Clavicle Drawing, Clean Drawing, Clear Desk Drawer Organizer, Clear Drawer Organizer For Clothes, Clear Stackable Sweater Drawer, Clenched Fist Drawing Down, Clergy Drawing, Clive Barker Drawings, Clock Line Drawing, Closed Eyelashes Drawing, Closetmaid Brightwood Drawer, Clown Hair Drawing, Clown Shoes Drawing, Clueless Drawing, Co2 Wedge Drawing, Coca Cola Polar Bear Drawing, Cocker Spaniel Drawings, Cockroach Drawing Easy, Coco Drawings, Cocomelon Drawing Pictures, Cocomelon Fold And Draw, Cod Drawings, Cod Mobile Lucky Draw, Coffee Machine Drawing, Coin Drawer, Coin Drawings, Cold Drawing Easy, Cold Hearted Drawing, Cold Steel Quick Draw Sword Cane, Cole Sprouse Drawing, Collar Shirt Drawing, Colonist Drawing, Color Drawing Pad, Color Pencil Drawings Of Nature, Colorado Second Draw 2022, Colored Charcoal Drawing, Colorful Cat Drawing, Colorful Dragon Drawing, Colorful Mushrooms Drawings, Colorful Toucan Drawing, Colour Drawing Images, Comedy Draw, Common Blue Violet Drawing, Communist Drawing